Budget rectificatif

--- ---


L’élaboration du budget rectificatif permet d’enregistrer les modifications des autorisations de dépenses et des prévisions de recettes apportées au cours d’exercice budgétaire afin d’ajuster le budget initial.

Aux termes de l’article 177 du décret GBCP, les budgets rectificatifs sont préparés, votés et approuvés dans les mêmes conditions et les mêmes formes que le budget initial.

Contexte métier

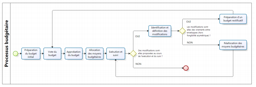
Les crédits étant limitatifs et spécialisés par enveloppe (personnel, fonctionnement, le cas échéant intervention et investissement), toute modification du montant des enveloppes approuvé en budget initial suppose le vote préalable de l’organe délibérant d’un budget rectificatif, à l’exception des mouvements intervenant dans le cadre de la fongibilité asymétrique.

La fongibilité asymétrique autorise  le redéploiement des crédits budgétaires de l’enveloppe de personnel vers les enveloppes de fonctionnement, d’intervention et d’investissement.  Il est donc possible de diminuer les crédits affectés aux dépenses de personnel pour les attribuer à un autre type de dépense, mais pas d’effectuer l’opération inverse (la fongibilité est donc asymétrique).

Les cas de recours à un budget rectificatif:

-  Pour toute modification (augmentation ou diminution) du niveau de crédits d’une enveloppe à l’exception des cas d’exercice de la fongibilité asymétrique

-  Pour toute variation (positive ou négative) des recettes prévues  ayant un impact sur la capacité de l’organisme à payer, ou à accroître les dépenses initialement autorisées.

Vue d’ensemble du processus budgétaire

Cliquer sur l’image pour l’agrandir

 

Flux de travail
  1. Saisie des variations ou des nouveaux montants en AE, CP et recettes
  2. Contrôle des données
  3. Validation du budget rectificatif
Application

Le budget rectificatif se gère dans le menu “Comptabilité Budgétaire” >” Saisie”

Les pré-requis à la création d’un budget rectificatif

  • Un budget initial exécutoire
  • Un workflow paramétré
  • Avoir le profil ayant l’accés au budget rectificatif

Aller sur les boutons d’actions en haut à droite de l’écran

Cliquer sur l’image pour l’agrandir

L’accueil du budget rectificatif

L’accueil du budget rectificatif est composé:

  1. Des boutons d’action en haut à droite de l’écran.
  2. Du workflow
  3. Du tableau avec les lignes d’imputations et de dotations

Cliquer sur l’image pour l’agrandir

Saisie des variations des AE, CP et recette

Dans l’en-tête, le N° de pièce est renseigné automatiquement par l’application, ainsi que la date de comptabilisation.

Renseigner éventuellement la description de la pièce

Cochez la case ” Afficher les imputations et dotations du budget en cours” pour faire apparaître toutes les lignes du budget initial en cours.

Le mode de saisie est identique à celui du BI, il est activé dés que vous cliquez sur une cellule active du tableau.

Lorsqu’une ligne du B.R. n’est pas renseignée correctement, l’application en informe immédiatement l’utilisateur par des pictogrammes rouges. Le budget rectificatif ne peut être enregistré tant qu’il y’a ces pictogrammes.

 

Modification du budget rectificatif

Pour modifier un B.R., cliquer sur le numéro de la pièce (000001 dans le cadre du B.R.), puis, dans la fiche, sur le bouton d’action bleu “Modifier”.

Les conditions de modifications du B.R. sont identiques à celles du B.I.

Validation du budget rectificatif

Pour rejeter une étape du B.R., cliquer sur le bouton d’action rouge, pouce vers le bas.
Pour valider un B.R, cliquer sur les boutons d’actions verts proposés, pouce vers le haut.

  • Tout comme le budget initial, l’affichage de ces boutons dépend des droits octroyés à l’utilisateur et du paramétrage du Workflow

 

 

 

    No Twitter Messages.